Scaling Healthcare Staffing Operations

Healthcare staffing agencies face a critical challenge: how to grow their workforce while maintaining the personal touch and efficiency that built their business. Manual shift notifications become impractical beyond a certain scale, and paper-based or spreadsheet-driven onboarding creates bottlenecks that slow growth.

the project

development in the details

The Scaling Challenge

Healthcare staffing agencies that rely on manual processes hit a wall as they grow. When you have 50 employees, a recruiter can thoughtfully match shifts to qualified workers. At 500 employees, that same personal attention becomes impossible. Shift alerts get generic, qualified employees miss opportunities, and facilities struggle to fill urgent needs. Meanwhile, onboarding new healthcare workers involves complex compliance requirements: background checks, medical licenses, facility-specific certifications, document signing, testing, and office visits. Coordinating these steps manually across multiple applicants creates delays and confusion.

Intelligent Automation Without Losing the Human Touch

We designed our approach to center on automating the repetitive while preserving what matters most: meaningful connections between recruiters and healthcare workers. The platform uses intelligent matching algorithms to send targeted shift alerts based on employee specialties, certifications, location preferences, and work history. Instead of blasting every shift to every employee, the system identifies the most qualified candidates and notifies them immediately. For per diem work, traveling contracts, and local contracts, employees receive opportunities that actually match their profiles.

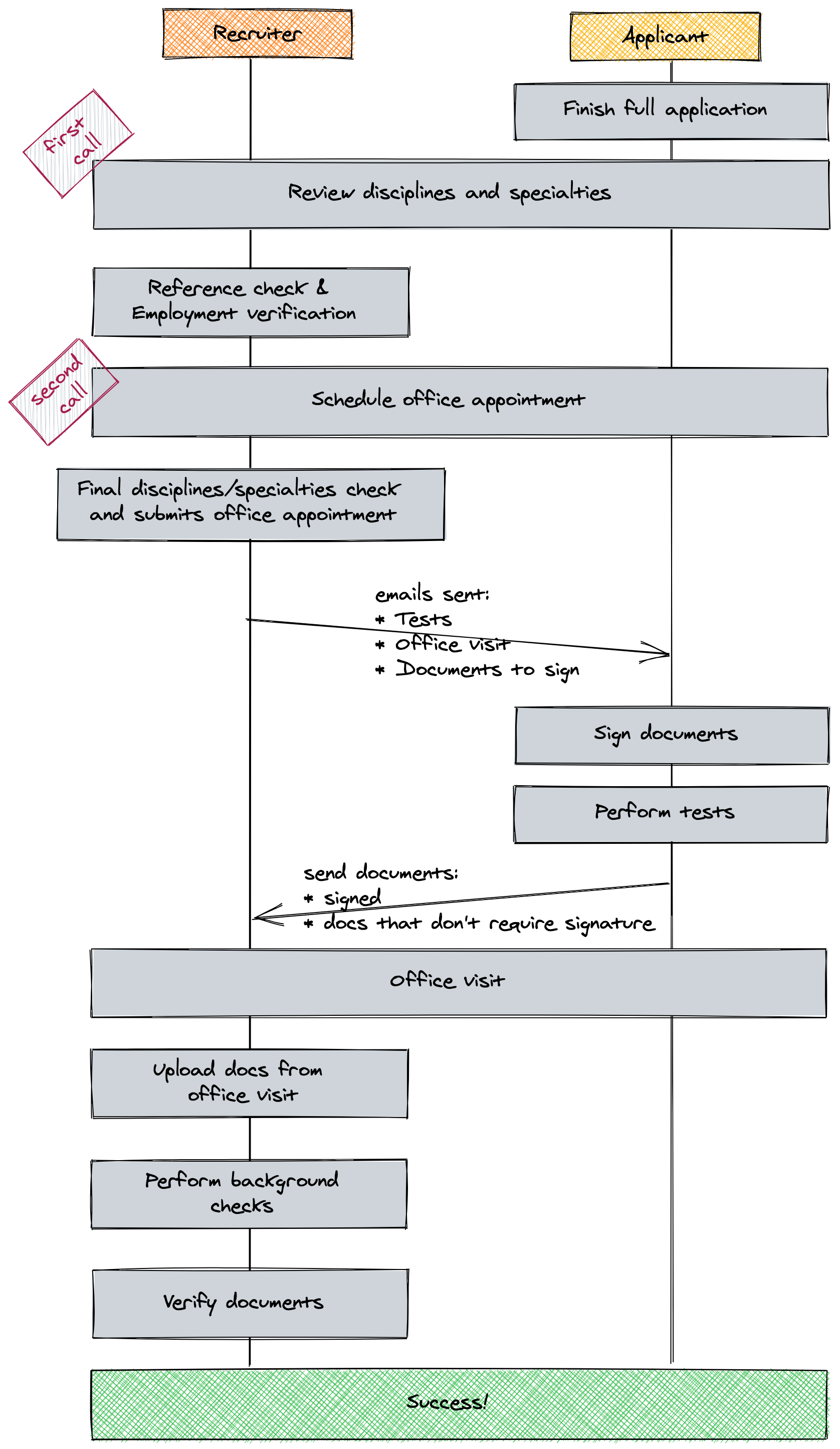
Streamlined Onboarding and Compliance

The onboarding workflow guides applicants through a progressive application process--starting with a quick form to capture interest and then deepening into a comprehensive profile as they move through the pipeline. The system automatically generates action item queues for employees ("Finish profile," "Sign documents," "Upload certification") and for recruiters ("Schedule office visit," "Verify references," "Send profile to facility"). Document management is split into required compliance documents that employees must maintain (licenses, certifications) and internal documents that the agency manages (background checks, annual reviews). Integration with testing platforms, digital signature services, and document storage ensures nothing falls through the cracks.

Multi-Tenancy for Multiple Agencies

The platform is designed as a true multi-tenant SaaS product with each staffing agency operating in complete isolation using separate databases. This architecture provides enhanced security (no risk of data leakage between organizations), better performance (horizontal scaling), and portability (agencies can export their data or even move to on-premise deployments). The shared application codebase means all agencies benefit from ongoing improvements and new features without custom development costs. For agencies that want to license the system, this approach makes implementation straightforward and maintenance efficient.

The Path to 1000+ Employees

The ultimate goal is enabling healthcare staffing agencies to manage exponentially larger workforces without proportional increases in administrative staff. By automating shift matching, streamlining compliance, and providing clear workflows for every role, the platform removes the bottlenecks that limit growth. Healthcare workers get better shift opportunities matched to their skills, facilities get their shifts filled faster with qualified staff, and agency administrators can focus on strategic growth rather than drowning in spreadsheets and phone calls.

disciplines

  • SaaS Product Development
  • Custom API Development
  • Technical Consulting & Support
  • Multi-Tenant Applications

tools

  • Laravel
  • Livewire

Get started

contact us